没有找到合适的产品?
联系客服协助选型:023-68661681
提供3000多款全球软件/控件产品
针对软件研发的各个阶段提供专业培训与技术咨询
根据客户需求提供定制化的软件开发服务
全球知名设计软件,显著提升设计质量
打造以经营为中心,实现生产过程透明化管理
帮助企业合理产能分配,提高资源利用率
快速打造数字化生产线,实现全流程追溯
生产过程精准追溯,满足企业合规要求
以六西格玛为理论基础,实现产品质量全数字化管理
通过大屏电子看板,实现车间透明化管理
对设备进行全生命周期管理,提高设备综合利用率
实现设备数据的实时采集与监控
利用数字化技术提升油气勘探的效率和成功率
钻井计划优化、实时监控和风险评估
提供业务洞察与决策支持实现数据驱动决策
翻译|产品更新|编辑:陈津勇|2019-10-09 16:04:41.103|阅读 721 次
概述:VS 2019最新版发布,除了支持.NET Core 3.0和C#8.0,还包括重大C ++的改进、全新的Python项目测试体验等内容。
# 界面/图表报表/文档/IDE等千款热门软控件火热销售中 >>
近日,微软发布了Visual Studio 2019版本16.3,其中包含对.NET Core 3.0版本的支持、重大的C ++改进、对Python开发人员的重大更新以及对TypeScript 3.6的支持。您可以在点击下方按钮下载最新版,或从Visual Studio安装程序进行更新。
在等待版本更新时,可以仔细阅读本文,了解发行版中新增功能和出色功能的介绍!
.NET Core 3.0
Visual Studio版本16.3添加了对.NET Core 3.0的支持。.NET Core 3.0为什么令人兴奋?一起来听听Scott Hanselman的说法吧:
“.NET Core是开源和跨平台的,并且运行速度非常快。您可以使用.NET Core在Windows、Mac、十几个Linux、iPhone、IoT设备等上运行服务器应用程序!
与.NET Core 3.0一起发布的还有C#8.0!它也是开源的,是许多人用来制作应用程序的语言。Visual Studio 16.3支持C#8.0和.NET Core 3.0,并为所有新的.NET Core 3.0功能提供工具支持。这包括支持使用Windows Forms和WPF构建桌面应用程序,使用Blazor构建客户端Web应用程序以及使用gRPC构建后端微服务。
尽管.NET Core 3.0是跨平台的,但您也可以创建特定于平台的应用程序!这意味着您的应用程序可以使用特定于操作系统的功能来“点亮”。例如,如果与具有.NET Core的Raspberry Pi上的光传感器对话!
接下来的步骤很明显,您可以(如果需要)使用已有15年历史的现有Windows Forms或WPF应用程序,并将其“引擎”换成所有新的.NET Core 3.0并获得收益。这是一种大脑移植,可以使您的应用程序更快、更易于部署、更易于维护,但它仍然是一个使用现有代码的Windows应用程序。
您可能会认为,由于.NET Core 3.0包含对Windows Forms和WPF的支持,因此它可能会更重或占用更多空间。实际上,此支持存在于可选的NuGet软件包中。您的.NET Core应用程序比以往任何时候都更小(而且在未来的版本中会变得更加紧凑),并且在需要密度的容器/Docker和云中运行得非常好。”
注意:.NET Core 3.0是Visual Studio 2019 16.3的一部分,您只需升级Visual Studio 2019 16.3就可以获取.NET Core哦~
.NET Core桌面应用程序支持
.NET Core 3.0完全支持Windows Form和WPF应用程序。
在Visual Studio 2019版本16.3中,您具有用于构建和发布WPF应用程序所需的熟悉工具,包括WPF XAML设计器,用于为WPF应用程序创建MSIX包的工具等。
此外,面向.NET Core项目的Windows Forms Designer的第一个预览版现已发布!它处于设计器的早期,因此可以作为Visual Studio扩展(“VSIX”)使用。安装.NET Core Designer之后,Visual Studio将根据您的应用程序的目标框架自动选择正确的设计器。设计器的预览版支持一部分控件,但是在进一步的预览版中,每月都会添加更多控件。因此,如果您需要定期使用设计器,我们不建议您将Windows Forms应用程序移植到.NET Core。
除了使用.NET Core支持WPF和Windows Form外,微软最近还在Visual Studio App Center中引入了对WPF和Windows Form的支持,作为公共预览。
点击下载.NET Core Win Dows Forms Designer预览版1
.NET在容器中的应用
现在,构建Azure函数(v2)的开发人员可以将Docker容器支持(仅Linux)添加到其C#项目中。可以通过在解决方案资源管理器中右键单击项目名称,然后选择添加>Docker支持来完成。除了将Dockerfile添加到项目中之外,调试目标还将设置为“Docker”,这意味着在调试Function应用程序时,调试目标将在运行的容器中进行。

Visual Studio 2019 v16.3.3发布,支持.NET Core 3.0和C#8.0
.NET生产力
由于C#8.0和.NET Core 3.0已发布,因此Visual Studio工具已更新,以使您在使用这些新工具时效率更高。
您可以使用重构包装流畅的调用链。要尝试此操作,请将光标放在呼叫链上,然后按Ctrl+,打开“快速操作和重构”菜单。

Visual Studio 2019 v16.3.3发布,支持.NET Core 3.0和C#8.0
现在,您只需将光标放在类名称中,然后按Ctrl+R、R以打开“重命名”对话框并选中“重命名文件”框,救可以在重命名接口、枚举或类时重命名文件。

Visual Studio 2019 v16.3.3发布,支持.NET Core 3.0和C#8.0
C ++
Visual Studio 2019版本16.3为所有C ++开发人员带来了新的生产力功能,并增强了C ++跨平台开发经验。
除了这两个方面之外,在c++标准库(STL)中,在/std:c++最新切换下提供了几个新的预览特性,包括c++概念!概念是可以用来表达泛型算法对其模板参数的期望的谓词。这应该会让那些关注微软c++标准一致性工作的人感到非常惊喜!
C ++生产力
C ++开发人员有许多令人兴奋的改进。例如,您可以使用键盘快捷键Ctrl+K、Ctrl+/切换行注释,以轻松地搁置您暂时不想编译的代码。

IntelliSense完成列表现在比以往任何时候都更强大,它带有一个考虑类型限定符的内置过滤器。例如,如果您在const std :: vector之后键入,列表现在将过滤掉会非法修改它的函数,例如push_back。

接下来,一个新的默认语义着色方案使您可以一目了然地理解您的代码。您将注意到以下区域中的新颜色:函数、局部变量、转义符、关键字-control (如果/否则/用于/返回)、字符串转义字符和macros。还有一个选项可以区分全局函数和成员函数以及变量。下面的截图演示了Visual Studio的蓝色和深色主题的新着色:

Visual Studio 2019 v16.3.3发布,支持.NET Core 3.0和C#8.0
最后,我们把IntelliCode默认为c++开发人员AI-powered智能感知,添加了一个方法配置调用堆栈窗口隐藏或显示模板参数来提高可读性,并添加了一些新的CppCoreCheck Visual Studio代码分析规则,包括一个新的“枚举规则”规则集以及其他const、枚举和类型规则。
C ++跨平台
从生产力到跨平台开发,我们做了一些用户体验的改进。首先,对于CMake项目,您现在可以使用我们的跨平台c++库管理器Vcpkg直接从IDE安装应用程序所依赖的缺少的第三方库。您需要在您的机器上安装Vcpkg,运行“Vcpkg集成安装”来设置它,并在CMake项目中有一个Vcpkg工具链文件来利用这个特性。当您激活此功能时,Vcpkg将从源代码下载您的库,为您编译它,并使其可用于您未来的构建。此快速操作还将为您安装程序包的上游依赖项。

CMake设置编辑器已更新,其中包含更好的设置说明和文档链接,因此比以往任何时候都更容易配置项目。以下是新体验的屏幕截图:

Visual Studio 2019 v16.3.3发布,支持.NET Core 3.0和C#8.0
跨平台开发经验还有更多改进。这包括环境变量支持,用于在launch.vs.json和task.vs.json中配置调试目标和自定义任务。此外,Linux项目的远程标头副本现在可以并行运行以提高性能。Visual Studio对WSL的本机支持还支持基于MSBuild的Linux项目的并行构建。最后,您现在可以指定本地构建输出的列表,以将其部署到具有Linux Makefile项目的远程系统。
Python
在这个版本中,您将享受到Python项目的全新测试体验。现在不仅支持流行的pytest框架,而且还改进了对unittest框架的支持,从而为您提供更加无缝的测试体验。让我们从配置和执行测试,到调试,再到最后的代码覆盖率,来看看其中的一些改进。
配置和执行测试
让我们看看如何在Python项目和Open Folder场景中实现这一点。
要在Visual Studio中为Python项目启用测试体验,右键单击项目名称并选择“属性”选项。该选项打开项目设计器,允许您通过进入“Test”选项卡来配置测试。从“测试”选项卡中,只需单击“测试框架”下拉框以选择要使用的测试框架,如以下屏幕快照所示:

Visual Studio 2019 v16.3.3发布,支持.NET Core 3.0和C#8.0
按下CTRL + S可以启动针对所选测试框架的测试发现,无论是pytest还是unittest。
对于打开的文件夹场景,测试经验取决于PythonSettings.json文件进行配置。该文件位于您的“本地设置”文件夹中,如下所示:

Visual Studio 2019 v16.3.3发布,支持.NET Core 3.0和C#8.0
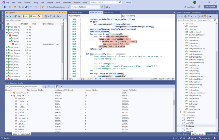
测试代码覆盖率
在下面,您可以看到在项目模式和打开文件夹方案中,unittest和pytest如何支持代码覆盖率:

Visual Studio 2019 v16.3.3发布,支持.NET Core 3.0和C#8.0
要为当前打开的项目/文件夹启用Code Coverage,必须将Python程序包coverage安装到活动的虚拟环境中。然后,您可以通过转到“测试资源管理器”并选择“ 分析所有测试的代码覆盖率”来分析代码覆盖率。
版本16.4:微软的下一个服务基准
当版本16.4在今年晚些时候进入发布渠道时,它将成为Visual Studio 2019 的第二个“服务基准 ”。微软在Visual Studio 2019中引入了服务基准,为大型组织提供了更大的灵活性,使它们能够在企业版和专业版中包含的小版本更新中采用新特性。与版本16.1、16.2和16.3不同,后者仅在下一个次要更新发布之前才获得服务修复,而微软为基线提供了较长时间的修复。在宣布下一个服务基准之后,微软将为16.4版提供12个月的服务。
立即更新,让我们知道您的想法
如果上面的介绍让您感到兴奋,请点击下载Visual Studio最新版。在使用过程中,您可以使用Visual Studio中的“报告问题”工具 ,也可以转到 Visual Studio开发人员社区来跟踪问题或提出功能。当然,最简便的方式还是直接联系反馈哦~
慧都网·1024程序员节,DevExpress、MyEclipse、Axure RP、Aspose、FastReport等产品限时放“价”,给你专属宠爱!点击下方图片查看活动详情↓↓↓
本站文章除注明转载外,均为本站原创或翻译。欢迎任何形式的转载,但请务必注明出处、不得修改原文相关链接,如果存在内容上的异议请邮件反馈至chenjj@fz165y.cn
文章转载自:



数据库工具DataGrip v2025.2正式发布,新版本为 AI 聊天上下文附加数据库对象的功能等,欢迎下载最新版体验!
本文将介绍界面组件Telerik UI for WinForms在今年第三个重大版本2025 Q3中发布的新功能,欢迎下载最新版组件体验!
界面控件DevExpress WinForms v25.2将于今年年末左右更新,新版本将继续升级报表组件功能等,欢迎关注我们及时获取最新消息~
DevExpress WinForms控件v25.1日前已经全新发布,新版本的Ribbon、PDF Viewer(查看器)等组件功能全新升级等,欢迎下载最新版体验!
相关产品
适用于.NET、C++、Python和前端开发人员的最佳综合 IDE
Essential Studio for Windows Forms功能最全面的Windows Forms界面控件包,帮您创建高性能Windows应用程序
Essential Studio for WPF帮您轻松创建利于分析且高性能Windows应用程序的WPF界面控件
最新文章 MORE
星空最火知名网站相关的文章 MORE
服务电话
重庆/ 023-68661681
华东/ 13452821722
华南/ 18100878085
华北/ 17347785263
客户支持
技术支持咨询服务
服务热线:400-700-1020
邮箱:sales@fz165y.cn
关注我们
地址 : 重庆市九龙坡区火炬大道69号6幢
星空最火知名网站 