快速原型设计工具Axure RP教程(二):流程图和连接线·下篇
Axure RP是一套专门为网站或应用程序所设计的快速原型设计工具, 可以让应用网站策划人员或网站功能界面设计师更加快速方便的建立Web AP和Website的线框图、流程图、原型和规格,现已成为设计Web AP的重要工具。
本文主要介绍Axure RP中流程图和连接线的相关用法及效果。
3、流程连接线
流程图控件和线框图控件的不同点在于流程控件可以通过连接线进行连接。
要添加连接线,可以点击主工具栏上的“Connector Mode button (F11)”按钮,这时线框图面板会从指针状态切换到连接状态,若再点击“Pointer Mode button (F9)”可以切换回到指针状态。

在连接状态时,在流程图中点击和拖动就可以绘制和添加连接线。例如,要连接两个流程控件,将鼠标放在一个流程控件的连接点上,点击和拖拉,然后鼠标在另一个目标流程控件的连接点上松开,就可以完成连接。点击和拖动连接线的尾部端点可进行重新连接。

选择流程连接线,然后点击工具栏中的“Line Pattern ”和“ Line Ends”按钮可以修改连接线的形状和样式,如箭头、虚线。
4. 创建流程图
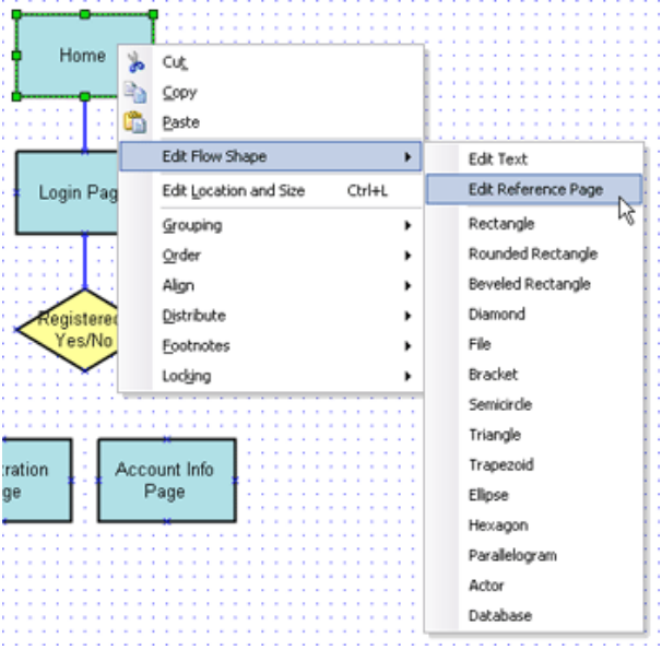
与线框图控件相似,你可以拖拉流程图控件到线框面板中,可以通过工具栏和右键菜单来修改流程图形状的风格和属性。另外,已经绘制好的流程形状可以通过控件右键菜单中的“Edit Flow Shape”的子菜单进行流程图形的转变。
5. 流程图中引用页面
可以在流程图控件上分配一个引用页面,如果流程图控件引用了一个页面,控件上的文本会变成页面的名称。在原型中点击引用了页面的流程控件可以自动链接到页面中。
在页面导航面板中拖拉页面到线框图或流程图中,将会创建一个引用了页面的流程图控件。流程图控件上所引用的页面可以通过在控件上的右键菜单 “Edit Flow Shape->Edit Reference Page”进行编辑和清除。

引用页面后,控件左上角会有一个“页面”图标进行标识:

想要获得Axure RP更多资源、正版授权的伙伴,请了解
12月,庆圣诞、迎元旦,上“慧都网”小程序签到兑商城通用抵价券>>> 软件商城专属优惠价,领优惠券再享折上折>>>

QQ交谈
在线咨询

渝公网安备
50010702500608号

客服热线